c2025.11.0 Power BI Composite Model Support

Business Problem:

Power BI Analysts love to combine their own datasets with existing corporate Models to attain new insights.

  1. Self-Service integration.  PBI Authors can't be blocked by the Data Team's todo list.
  2. Want to use Power BI's data manipulation and visualization capabilities


Solution:

Use Composite Models with AtScale's Tabular 1600 Support!

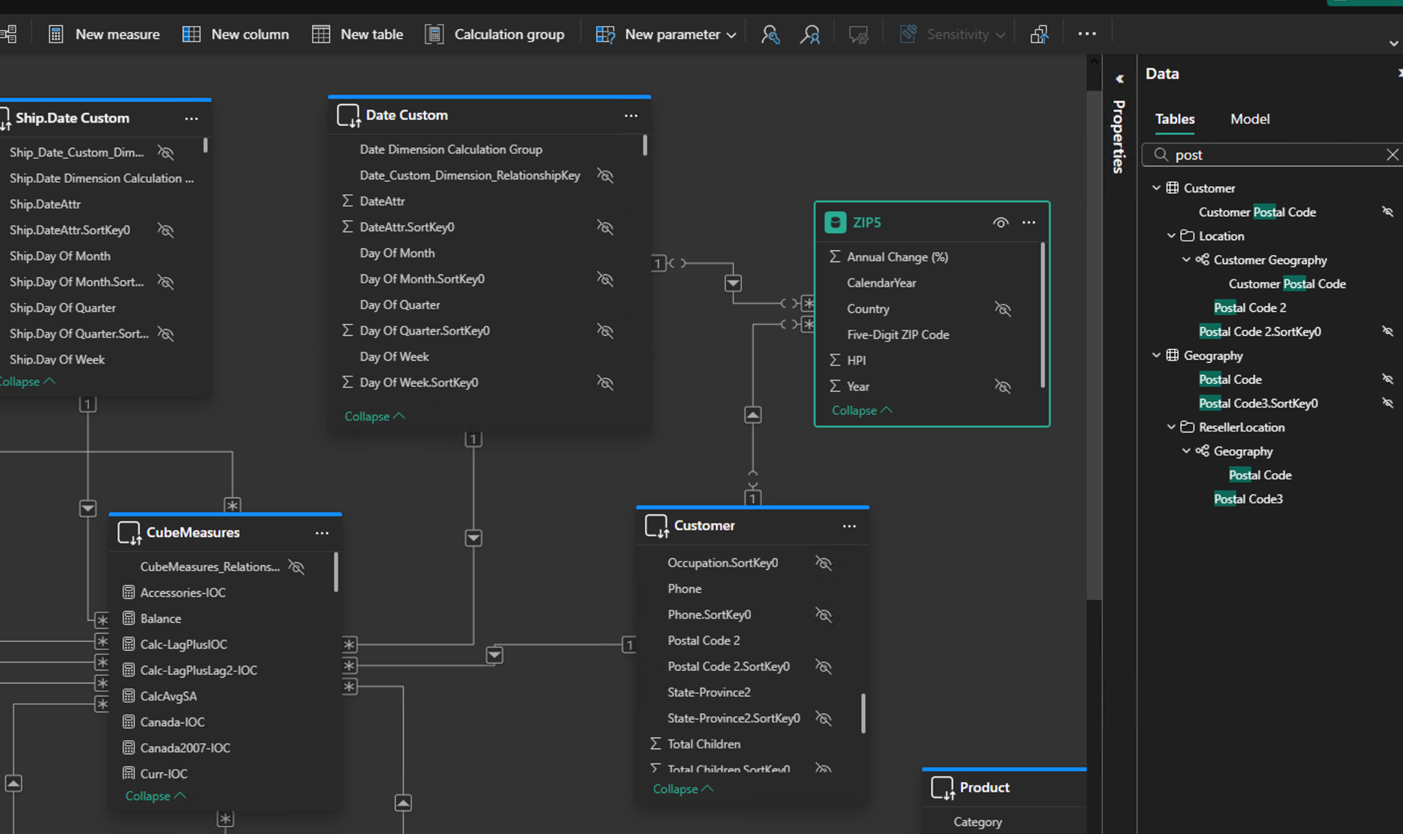
Create the Cross-Datasource Relationship

  • Think of the Non-AtScale data source as a "Fact Table" with Dimension Keys
    • Think of  Dimension Keys as representing an "Degenerate Dimension" that has key values that match the corresponding AtScale Dimension key values.  
    • Create Relationships "dimension-to-dimension" aka on "Conformed Dimensions"
  • Data types should be the same (pay attention to datetime cols)
  • AtScale Side will be a Dimensional Attribute  (NOT a database column)
    • Relationship is made to the atscale "Value" attribute.
    • AtScale dedupes Dimensional Members by Key.  If you've followed best-practice, and made your "Value" values also unique, then AtScale will always be on a "1" side of the relationship.
  • Interpretation of PBI's Cardinality Type, e.g "(1:*)", is always relative to the "from" side of the relationship which depends on the drag-drop order.
  • Supported Relationship Options

    One-to-Many (1:*) - Supported
  • One-to-One (1:1) - Supported
  • Many-to-Many(*:*) - Supported
  • Many-to-One (*:1) - Not Supported when AtScale is on the "Many" Side.
    • If your model falls into this category, then AtScale Attribute's "value" column mapping should be reconsidered.

Completed Composite Data Model


In Summary
 

  • Enable with Global setting: 
    xmla.discover.properties.daxdialect=tabular1600
  • Connect Power BI to AtScale using a Model-Scoped URL
  • Convert workbook to have a "Client-Side" Model and Direct Query Connection
  • Connect to Excel Dataset
  • Create Relationship(s)

Build Reports!


 Demo

Was this article helpful?

0 out of 0 found this helpful