Is correlation supported by AtScale Postgress SQL?
My setup is: GCP BigQuery <=> AtScale (Non containerized) <=> Looker
I am trying to implement correlation between two fields in Looker as a custom field.
I tried the following in a LookML model:
#----------- test correlation:
measure: sum_test_1{
type: number
sql: ( SELECT ${TABLE}.{% parameter kpi %} + ${TABLE}."KPI_1" FROM ${TABLE} )
;;
}
measure: corr_test{
type: number
sql: (SELECT CORR( ${TABLE}.{% parameter kpi %}, ${TABLE}."KPI_1") FROM ${TABLE})
;;
}
With the outcomes:
1- sum_test_1. It works, it verifies that the two columns have valid data before computing correlation
2- corr_test. It produces the following error:
"The PostgreSQL 9.5+ database encountered an error while running this query.
Can anybody confirm this? is there another way I should try?
--------------------------------------------------------------------------------------------------------------------------------------
SELECT
(DATE(ERO_Agnostic."1d")) AS "ERO_Agnostic.Time_Dimension_1d",
ERO_Agnostic.VOLTE_AFR AS "ERO_Agnostic.kpi_name",
0.5 * ERO_Agnostic.VOLTE_AFR
AS "ERO_Agnostic.counter_corr_1",
( SELECT ERO_Agnostic.VOLTE_AFR + ERO_Agnostic."DL_THPT" FROM ERO_Agnostic )
AS "ERO_Agnostic.counter_corr_3",
AVG(ERO_Agnostic."DL_THPT") AS "ERO_Agnostic.DL_THPT",
(SELECT CORR( ERO_Agnostic.VOLTE_AFR, ERO_Agnostic."DL_THPT") FROM ERO_Agnostic)
AS "ERO_Agnostic.counter_corr_2"
FROM "ERO Agnostic"."ERO Agnostic" AS ERO_Agnostic
WHERE (ERO_Agnostic."Coverage_SiteID") = 'ON1344' AND ((( ERO_Agnostic."1d" ) >= (DATE_TRUNC('day', (DATE_TRUNC('day', CURRENT_TIMESTAMP AT TIME ZONE 'America/New_York') + (-6 || ' day')::INTERVAL))) AND ( ERO_Agnostic."1d" ) < (DATE_TRUNC('day', ((DATE_TRUNC('day', CURRENT_TIMESTAMP AT TIME ZONE 'America/New_York') + (-6 || ' day')::INTERVAL) + (7 || ' day')::INTERVAL)))))
GROUP BY
1
ORDER BY
1 DESC
Comments
1 comment
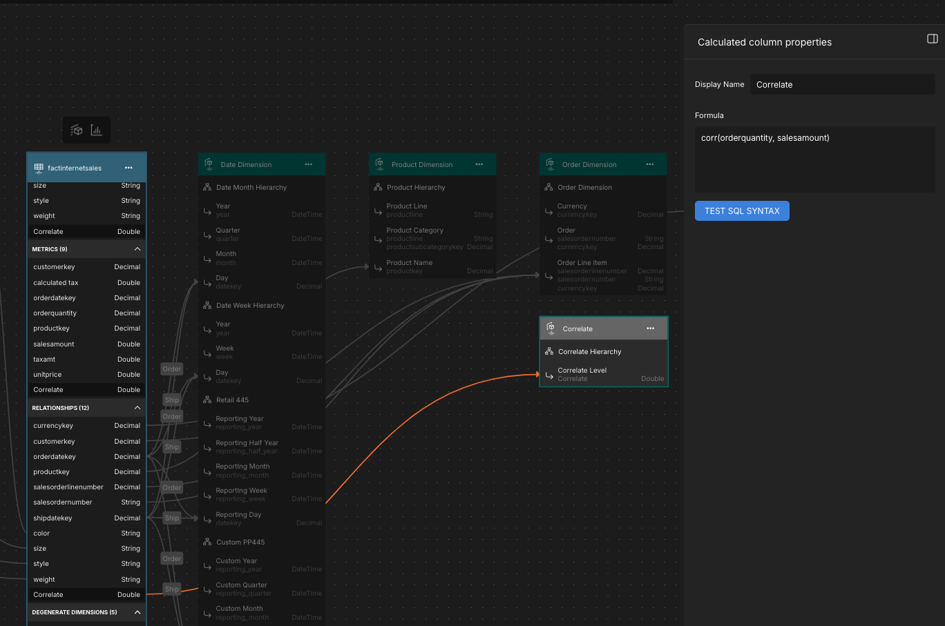
You could try using the corr() function inside the model itself then add that calculated column as a measure

Please sign in to leave a comment.